When companies lose user data, some survive while others die. The difference isn’t about the size of the breach or how much data was lost—it’s about what was lost.
The Pattern
Between 2009 and 2022, four major companies experienced catastrophic data loss:
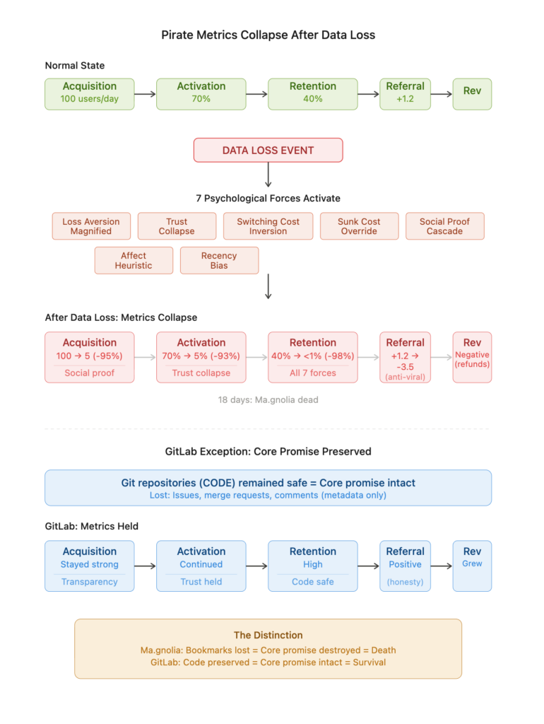
Ma.gnolia (2009): Lost all user bookmarks. Dead in 18 days.
GitLab (2017): Lost 6 hours of metadata (issues, comments). Survived and thrived. Now a multi-billion dollar public company.
MySpace (2019): Lost 50 million songs from 14 million artists. Final users abandoned platform.
LastPass (2022): Encrypted password vaults stolen. Mass exodus to competitors.
The Core Promise Principle
When data loss destroys your core promise, users leave permanently. When data loss leaves your core promise intact, survival is possible.
Your core promise is the ONE thing users absolutely need from your product. Not features. Not convenience. The existential function that makes your product relevant.
- Ma.gnolia’s core promise: Store bookmarks → Lost bookmarks → Fatal
- GitLab’s core promise: Store code → Lost metadata, code safe → Survived
- MySpace’s core promise: Music platform → Lost music → Fatal
- LastPass’s core promise: Password security → Security breached → Fatal

Why Users Never Return
When the core promise breaks, seven psychological forces activate simultaneously:
- Loss Aversion Magnified – The pain of losing THE thing they came for exceeds any gain from staying
- Trust Collapse – Both competence (“you failed”) and integrity (“you broke your word”) are violated
- Switching Cost Inversion – Staying now feels MORE dangerous than leaving
- Sunk Cost Override – Fear of losing more data overrides attachment to past investment
- Social Proof Cascades – “Everyone’s leaving” becomes self-fulfilling prophecy
- Affect Heuristic – Every interaction with your platform triggers negative emotions
- Recency Bias – The recent failure makes future failures feel inevitable
These forces don’t happen in sequence—they hit all at once, creating an unstoppable cascade toward permanent departure.
Business Impact
Core promise failure systematically dismantles your growth engine:
Acquisition: Social proof inverts. Word-of-mouth becomes “don’t use them.”
Activation: Trust collapse prevents new users from adding their data. Why invest in a platform that just proved unreliable?
Retention: All seven psychological forces trigger immediate churn. Ma.gnolia lost its user base in 18 days.
Referral: Each departing user actively warns 3-4 others. Your viral coefficient goes negative.
Revenue: When customers churn in week 1, you never recover acquisition costs. Unit economics collapse.
What This Means for Your Organization
1. Identify Your Core Promise
Ask: “If this failed, would users instantly leave?” That’s your core promise. It’s narrower than you think.
Examples:
- Slack: Messages are delivered and retrievable
- Dropbox: Files are synced and accessible
- Stripe: Payments are processed reliably
2. Protect It Above All Else
Your backup strategy should start with: “How do we ensure the core promise can never be broken?”
Not “how do we back up everything.” Specifically: “What’s the worst case scenario for the ONE thing users absolutely need?”
3. Test Religiously
Ma.gnolia had backups—they just didn’t work. GitLab had five backup systems—four failed.
Test your backups. Test them in realistic disaster scenarios. Untested backups = no backups.
4. If It Breaks, Radical Transparency
GitLab survived partly because they:
- Live-streamed recovery on YouTube
- Posted updates every few minutes in a public Google Doc
- Admitted all five backup failures
- Published detailed postmortem
But transparency only works if you can say: “The core thing you came for is safe.”
The Bottom Line
In the age of abundant alternatives, trust in your core promise is your only moat. Break it once, and no apology, compensation, or feature update will bring users back.
Users forgive bugs, outages, poor design, and missing features. They tolerate many failures.
But core promise betrayal is unforgiving—not because users are cruel, but because the psychological forces are too strong, the alternatives too abundant, and the switching costs too inverted.
What’s your core promise? And what are you doing to ensure it never breaks?
Key Takeaway
The difference between GitLab’s survival and Ma.gnolia’s death wasn’t luck, company size, or communication strategy. It was simple: GitLab lost metadata but kept code safe. Ma.gnolia lost the bookmarks that were the entire reason users chose the platform.
Protect your core promise with paranoid intensity. Everything else is negotiable. Your core is not.
Want to learn more? Read the full analysis with detailed case studies and psychological research at [link to Medium article]

Leave a Reply